

工程配置页

界面布局介绍
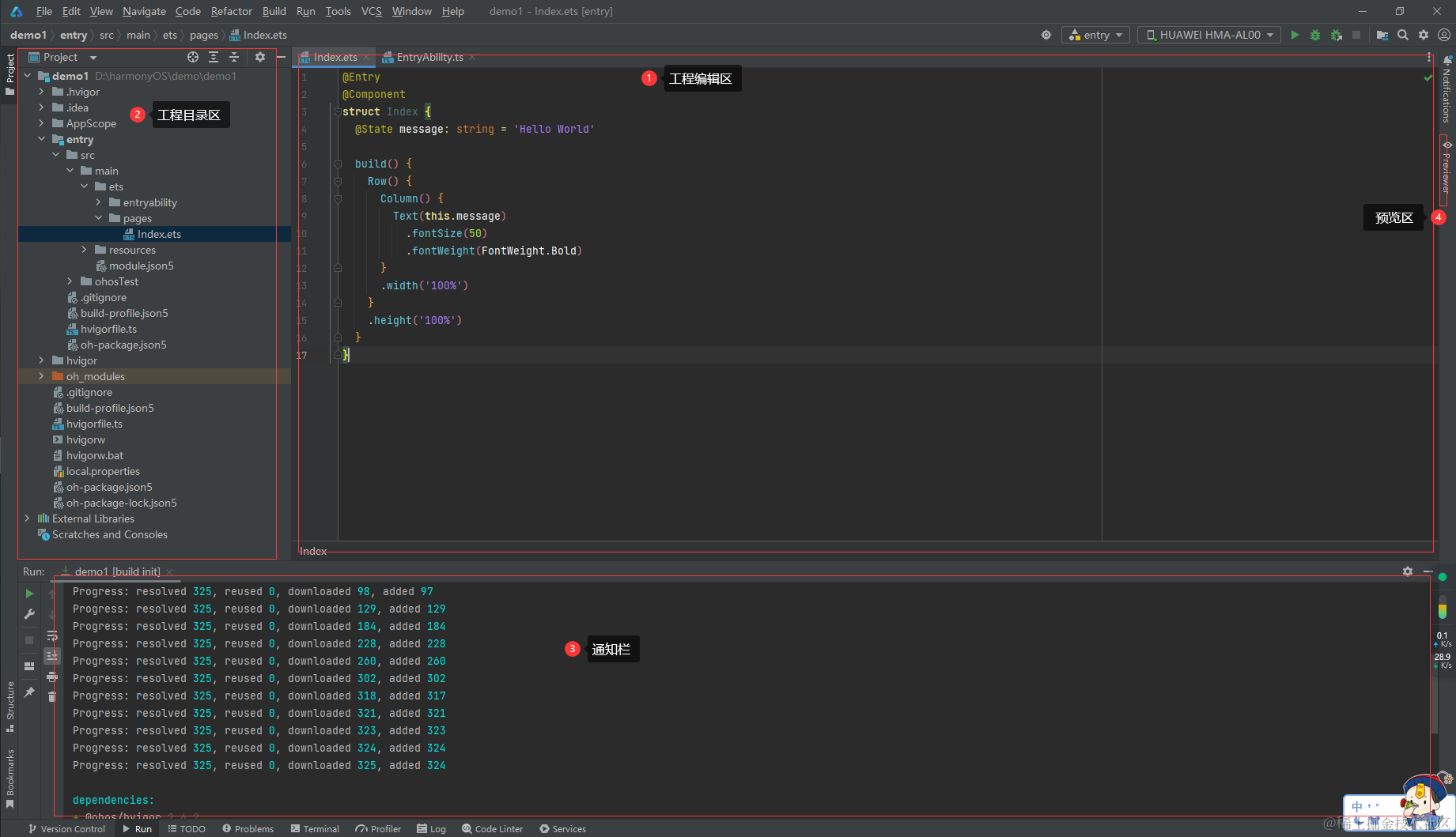
代码编辑区、通知栏、工程目录区、预览区

工程目录区
便于理解,可以切换为 Ohos
AppScope主要用于存放整个应用公共的信息与资源
entry默认的初始模块
ets文件用于存放编写的代码文件
configuration存放相应模块的配置文件
resources对应模块内的公共资源
外层configuration存放工程应用级的配置文件

再次切换到 Project

pages用于存放页面,index初始页面
预览区
在右侧Previewer,点击打开
模拟器运行
本来想着运行到测试机,结果报错了,版本不匹配;测试机3.0鸿蒙版本;只能用自带模拟器了。




所有评论(0)